《景观设计学》
2021年第3期
051|大河流域生态系统保护与修复
Ecosystem Conservation and
Restoration of Regional River Basins
主编寄语|论文|观点与评论|主题实践|探索与过程

近年来,为应对区域城镇化发展造成的突出资源、环境和社会问题,国家相继出台各项流域规划,推动了流域防洪减灾措施的完善、水资源的合理配置和高效利用、水资源与水生态环境保护及流域综合管理。当前,长江三角洲区域一体化发展、长江经济带发展、黄河流域生态保护和高质量发展、京津冀协同发展、粤港澳大湾区建设等已成为重大国家战略。多项新法规、新政策的发布进一步强化了流域协同治理在推动社会经济发展进程中的重要地位。
与此同时,随着“多规合一”的国土空间规划体系基本形成,以流域为基本单元制定区域发展战略,开展国土空间综合整治与生态保护修复愈发重要。如何以水与土地资源及相关生态特征为本底进行区划研究是本期着重探讨的方向。研究人员和规划师应当综合各类生物、地理、地质和气候等环境要素,承担跨专业、跨领域资源整合的职责,在各级流域尺度上应对生态和环境问题。
本期呈现的研究及实践项目以待治理区域的现状问题为导向,通过厘清问题-识别成因-制定策略-提出举措等一系列行动,开展流域生态保护与修复实践探索,并结合河流认知、绘画等人文艺术角度进行了不同维度的解读。
目录
主编寄语
大河的另一种文明/俞孔坚
流域水生态保护与修复的多维视角与差异化策略/赵进勇
论文
跨越界面的生态设计——重庆市三峡库区澎溪河河/库岸带生态系统修复/袁兴中*,向羚丰,扈玉兴,程威,黄亚洲,熊森,袁嘉,王芳
基于生态安全格局理论的中国生态基础设施规划实践综述(1997~2019年)/司雨田,方瑾,许立言*
观点与评论
解读俞孔坚:通向生态文明的建设性后现代主义途径/Jay McDANIEL*, John Boswell COBB Jr.,彭晓
主题实践
重塑洛杉矶河:连接公共开放空间的51英里/Jessica M. HENSON*, Mark HANNA
基于源-网-厂-河系统理念的流域生态修复:以广东省深圳市茅洲河(宝安片区)水环境综合治理工程为例/魏俊*,黄森军,唐颖栋,王明铭,孙大洋,王韶伊,申屠华斌
基于生态系统服务的黄河滩区生态修复模式探索——以郑州黄河滩地公园规划设计为例/俞孔坚*,龚瑶
健康的港口未来:重新审视河口景观沉积物/Theresa RUSWICK,Sean BURKHOLDER*, Brian DAVIS,Matthew MOFFITT
探索与过程
方法论途径和具象化实践/蔡哲铭
关于河流与绘画实践/Laurel McSHERRY
“卢尼地带”研究:突破河流定义的“水分关键带”/Prakul POTTAPU
本期导读
基于流域单元及区域特征修复生态系统
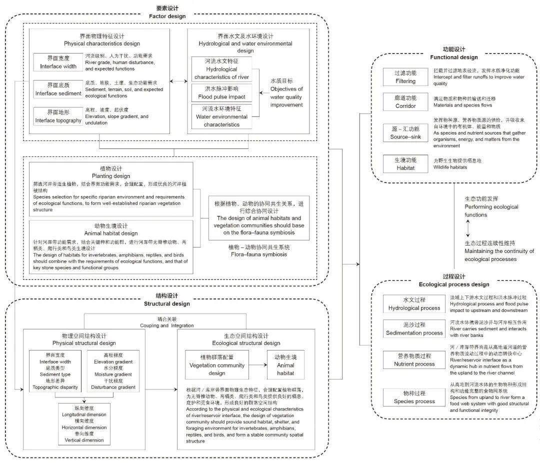
河岸带是典型的生态交错区,是联系陆地和水生生态系统的重要界面。然而,水坝的建设及因此形成的水库的运行调节方式使得多数河段单一的河岸界面变成河/库交替的界面,由此对流域水文及水环境,以及流域整体生态系统产生了巨大影响。在《跨越界面的生态设计——重庆市三峡库区澎溪河河/库岸带生态系统修复》一文中,袁兴中等人遵循要素-结构-功能-过程的逻辑思路,在探讨河岸带界面概念、界面生态特征的基础上,提出了河/库岸界面生态设计技术的基本框架,并以三峡库区腹心区域长江支流澎溪河为例,探讨了河/库岸带界面生态系统修复的设计策略及模式,可为受水位调节影响的河/库岸带生态系统修复提供参考。
河/库岸带界面生态设计技术框架 © 袁兴中,向羚丰,扈玉兴,黄亚洲,熊森,袁嘉,王芳
乌杨坝河/库岸带界面植物-昆虫-鸟类协同设计模式 © 袁兴中,向羚丰,扈玉兴,黄亚洲,熊森,袁嘉,王芳
不同水位时期乌杨坝河/库岸景观(上图摄于2018年11月,下图摄于2020年7月) © 袁兴中
黄河下游滩地对黄河流域生态系统健康和生物多样性具有重要意义。但当前黄河下游滩区自然环境相对复杂,且受到防洪政策、农业活动、村庄建设、生产堤等诸多因素的影响,自然生态系统遭受到较大破坏。在《基于生态系统服务的黄河滩区生态修复模式探索——以郑州黄河滩地公园规划设计为例》一文中,俞孔坚等人以郑州黄河滩地公园为例,通过科学识别黄河嫩滩、二滩和高滩的特征,落实分区、分类施策的三滩生态修复措施,突出黄河滩地原真性和自然特色,提出了多项完善供给、调节、支持、文化全方位生态系统服务的举措;同时引入沿黄慢行系统与休闲创意产业,基于生态系统服务的提升获得更高品质的文化感知与休闲体验,推动绿色生产和生活方式,统筹应对黄河滩区防洪安全、生态安全、绿色发展等问题。
郑州黄河滩地公园三滩划分及修复单元布局 © 土人设计
二滩农田生态修复模式。滩区农田因防洪功能和用地管理限制,无法大规模引入标准化的农业设施,并且滩区普遍存在水资源紧张的问题,农业生产不稳定且不可持续。© 土人设计
二滩人工鱼塘生态修复模式 © 土人设计
中国的城市建设高强度开发占用水系空间,增大了水系污染负荷,导致以黑臭水体为典型的流域水污染加剧,水生态环境遭受严重破坏。在《基于源-网-厂-河系统理念的流域生态修复:以广东省深圳市茅洲河(宝安片区)水环境综合治理工程为例》一文中,魏俊等人以广东省深圳市茅洲河治理工程为例,梳理了流域内入河污水量大、生态基流不足、河底淤积严重、岸线硬化率高等关键问题;创新性地提出了基于“源-网-厂-河”系统理念的生态修复技术框架,建立了水环境综合治理、河流底质栖息环境优化、多目标生态补水及滨水生态修复的全要素治理技术体系,开展了源头海绵城市建设、管网雨污分流、底泥清淤及资源化利用、生态补水等系列工程。
基于“源-网-厂-河”系统理念的流域生态修复技术路线 © 中国电建集团华东勘测设计研究院有限公司
通过滨水生态修复与陆域空间的融合设计,提升了市民与河流的互动并增强了保护环境的意识,实现了人水和谐共生。© EADG泛亚国际(水生态设计团队)
重新审视工业文明成果探索基于自然的途径
在主编寄语《大河的另一种文明》一文中,俞孔坚指出,沿河的高堤、拦河大坝越修越高耸、坚硬;夹河修建的道路不仅让渴望亲近水岸的人们望而却步,也阻挡了各种生命在水陆之间迁徙;大河支流的自然形态不复存在,污水排放问题严峻,河滩森林及湿地不断减少。幸而生态文明的到来可以唤醒人们对一切自然世界之美的认知;推动系统认识河流生态系统及其服务,系统规划并实施国土空间生态修复;建立和完善针对大河流域的法律法规体系;破除对灰色工业技术冥顽不化的迷信。基于自然、富有韧性、更加可持续的生态防洪是保障大河水安全的更优途径,也是结束人水抗争、实现人水和谐的必由之路。
三峡库区的硬质护岸。大河是工业文明的摇篮、载体和表征,我们需要重新审视以往一切工业文明的成果,在怀疑中寻找新的、基于自然的出路。© 俞孔坚
在《重塑洛杉矶河:连接公共开放空间的51英里》一文中,来自OLIN事务所的杰西卡·M·汉森等人首先讲述了美国洛杉矶河近百年来由渠化、功能化治理转向自然化、生态化的历程,而后在一项针对全流域的研究中,持续记录和理解与环境及社会问题相关的水质、水源地保护与洪水风险等话题,提出了面向未来25年的基于数据的规划方案。规划还提出了兼具传统与创新策略的“工具包”,配置了栖息地桥梁、干旱河谷侧渠等在内的65种设计工具,为提升生态系统服务、形成一个欣欣向荣的城市居所和相互连接的滨河公园网络创造了可能。
为了响应9个总体规划目标,这些分析图展现了整个洛杉矶县的需求与机会的分布情况。© LA River Master Plan 2021, LA County Public Works, Geosyntec, OLIN, Gehry Partners
洛杉矶河流总体规划包括了200多个面积从不足0.4hm2到超过61hm2的、已规划的重大项目和待开发的项目选址。© LA River Master Plan 2021, LA County Public Works, Geosyntec, OLIN, Gehry Partners
总体规划的设计和实施工具被囊括为一个“工具包”,共包括6种设计原型。© LA River Master Plan 2021, LA County Public Works, Geosyntec, OLIN, Gehry Partners
在北美五大湖地区,许多河口已经被港口所取代,河湖岸被硬质化,河道被裁弯取直、向下深挖,河口被保护起来以免受浪潮侵蚀。那些依赖于沉积物的湖体冲刷和转移等重要过程也随之受到影响。唯有对沉积物进行持续管理才能够有效维护河口的功能。在《健康的港口未来:重新审视河口景观沉积物》一文中,特蕾萨·鲁斯维克等人介绍了“健康的港口未来”项目,该项目重点关注于恢复河口湿地处理沉积物的基础功能,设想通过新型人工湿地来帮助分拣、转移和利用沉积物,并利用通过参照湿地、物理建模、计算建模、推想图绘制和利益相关者会议来优化设计理念、改进设计方案。
波浪物理模型。模型显示出在垂直冲刷、多排冲刷和曲线冲刷三种预设的迭代方式下,湿地形态的绩效。© Healthy Port Futures
计算建模检验结果。建模结果对比了在日常情况下和风暴潮来临时,采取干预措施和不施加干预下的湖岸带情况。表格中显示了在无干涉和介入干涉预设场景中使用的波浪参数。© Anchor QEA
推想图纸。这些图纸通过展示几种预设湿地形态的不稳定变化,促进了关于湿地演化和持久性的讨论。© Healthy Port Futures
推动河流认知的方法论途径和具象化实践
  本期的另两篇文章强调,景观设计研究与实践是相辅相成的:一方面,研究成果为实践提供相应的方法技巧和技术工具,以满足特定的规划和生态保护需求;另一方面,在设计实践中,这套方法技巧和技术工具又可帮助在既定的框架下完善景观生态学的知识体系,推动理论的沉淀、交流和传播,激发人们对景观的独特见解。   在《关于河流与绘画实践》一文中,劳雷尔·麦克雪莉回顾了伊恩·麦克哈格和帕特里克·盖迪斯的作品,发现他们均在区域背景下对具有地方特色的场地进行了研究,以“解读”其“内在适应性”。在他们的研究中,横断面成为了直接呈现物理环境和无形生态过程的关键界面。麦克雪莉近期的一项探究对比了对麦克哈格的研究成果颇有影响的两条河流——克莱德河和特拉华河。而展览作品中,麦克雪莉通过跨学科的研究方法,将融合了艺术和考古学思想的方法与技巧,应用于对景观演变和生态过程的探索中。
苏格兰克莱德河和费斯湾区域的规划图和剖面图。19世纪苏格兰制图员和雕刻师约翰·巴托洛姆因开创性地使用按高程分层设色的方法制图而广受赞誉——这是一种以色带表示地图高程的分层设色方案,如此张克莱德河图纸所示。© John Bartholomew
对双重横断面图进行印刷研究。将克莱德河和特拉华河的横断面图相叠加,引发了对其他印刷模式和包括纺织品在内的替代材料的探索。© Laurel McSherry
在《“卢尼地带”研究:突破河流定义的“水分关键带”》一文中,普拉库·波塔普结合阿努拉达·马图尔教授提出的“水分关键带”概念,呈现了一个将河流景观可视化及再概念化的可行方案。在“水分”的视角下,人们所认知的印度卢尼地带不再只是流淌的河水,而是由各类事物、过程及文化串联而成的复杂网络。波塔普利用模拟图像和蓝晒版画,将基于文化背景的河流景观可视化,由此生成了一种全新的设计界面。随着对“卢尼河”的重新解读,波塔普进一步针对场地特征提出了设计策略——通过“共鸣乐器”装置来反映与当地传统息息相关的民俗及环境,使设计与场地产生“共鸣”。
与“卢尼地带”内多种传统技艺相关的材料、乐器、音律和动作。© Prakul Pottapu
“共鸣乐器”示意图 © Prakul Pottapu
生态安全格局研究综述
  在《基于生态安全格局理论的中国生态基础设施规划实践综述(1997~2019年)》一文中,司雨田等人梳理了北大景观和土人设计团队20余年来在生态安全格局理论指导下进行的生态基础设施规划设计项目,探索了生态安全格局理论在各生态类型区和特殊生境中,以及各种生态过程分析方法在实践中的应用及拓展。生态安全格局理论研究已从丹霞山这一探索性案例,发展到覆盖中国主要生态区划类型和特色生境的规划实践;从探索性的单一阻力面方法发展到针对各种生态过程、使用具有不同适应性的方法进行机制分析;研究成果可直接指导城乡空间布局和生态建设,在综合生态系统服务的基础上,探索了保护与发展的协调可能。
生态安全格局项目所涉及生态区划信息统计表© 司雨田
特别感谢学术召集人赵进勇老师
对本期的大力支持与贡献!
 赵进勇  中国水利水电科学研究院水生态环境所所长助理、研究室主任,“城乡水系生态景观”创新团队负责人;
中国水利学会生态水利工程学专委会秘书长















